This website requires JavaScript.
Explore
Help
Register
Sign In
andresgarcia0313
/
academia
Watch
1
Star
0
Fork
You've already forked academia
0
Code
Issues
Pull Requests
Actions
Packages
Projects
Releases
Wiki
Activity
3271380fbd
academia
/
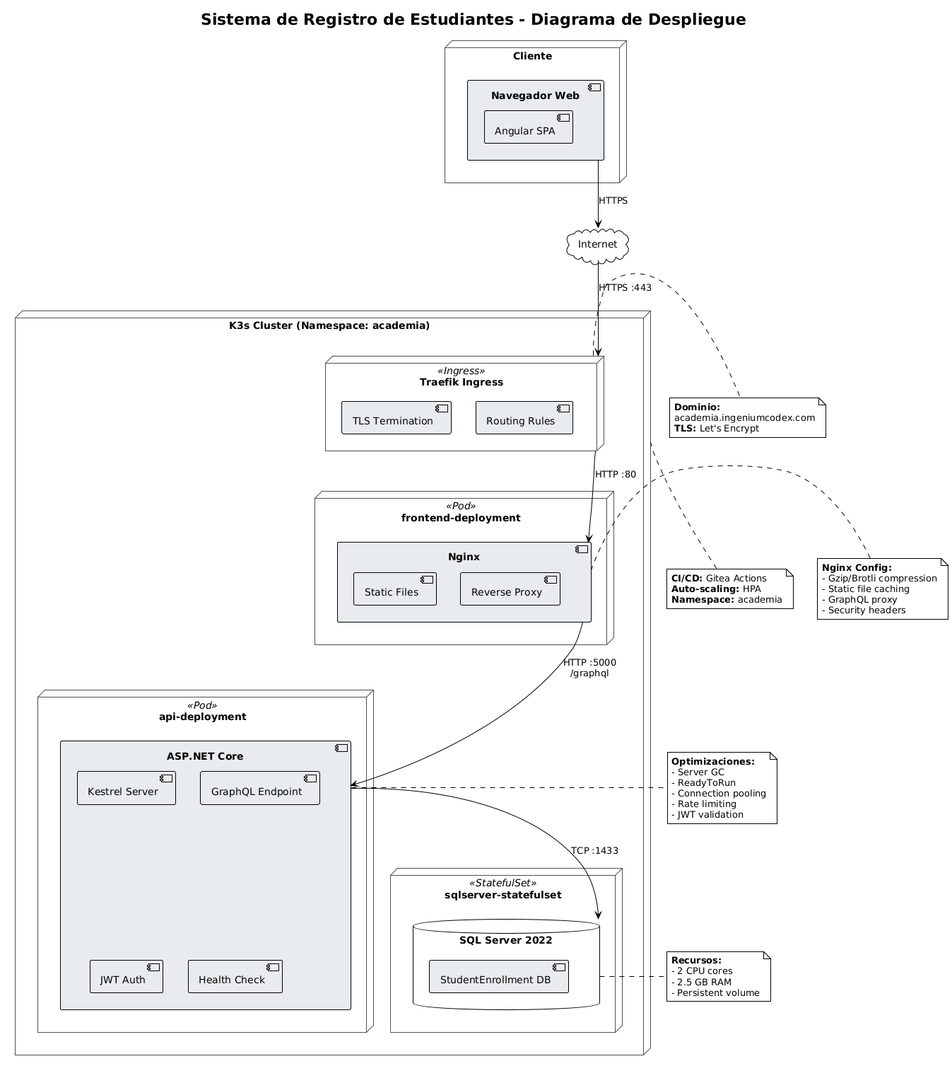
docs
/
architecture
/
diagrams
/
07-deployment.png
54 KiB
Raw
History